¿Qué estoy haciendo mal en la instalación de mi antena?
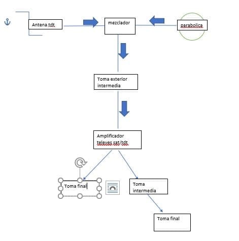
Os paso un esquema de como tengo la instalación de antena de mi casa. No veo el satélite ni en las tomas intermedias ni finales. Creo que está todo correctamente ya que si pongo cable directo desde"toma exterior intermedia"hasta el decodificador la señal llega correctamente. Por lo que intuyo que a partir de ahí es cuando falla algo que no sé que es. Espero vuestros comentarios,
Muchas gracias de antemano.

Respuesta de manuel41d
1
2 respuestas más de otros expertos
Respuesta de Segytel SL
2
Respuesta de Mario Oscar Lopez
1





