Problema con un campo porcentanje en un formulario
Tengo un problema un poco surrealista, y no sé si me vas a poder ayudar.
Tengo un formulario con un subformulario. En este último, hay un campo de porcentaje de beneficio, en el que el usuario puede introducir dicho porcentaje a aplicar al producto.

El tema es que esta base de datos no la uso yo, sino otra persona a la que le hice la base de datos.
Entonces, esta persona ya me ha llamado dos veces porque, sin saber porqué, introduce mal el porcentaje (textualmente me dice que si quiere poner un 25%, pone el 2, pone el 5, y añade "otra cosa" sin darse cuenta), y el campo se vuelve loco. Entonces, cuando quiere introducir otro porcentaje de beneficio, por ejemplo, 30% (escribiendo 30 nada más), te lo pone como 3000%. Es como si perdiera el formato de porcentaje. Para arreglarlo, tengo que entrar en la tabla (yo, porque el cliente no sabe ni lo tengo habilitado para eso), e introducir un valor cualquiera en ese campo.
Lo más surrealista es que me he copiado la base de datos a mi ordenador, y en el mío no da problemas. Ahora bien, he comprobado la configuración de número de Windows y el cliente (el que usa la base de datos, vamos) tiene la misma configuración que mi portátil. Y, para más inri, si se la copio nuevamente (todo esto sin tocar la tabla ni nada, solo introduciendo el valor en el campo del subformulario), ¡Funciona correctamente! Y para rizar el rizo, intento en su ordenador a provocar el fallo, probando a introducir todo tipo de probabilidades, como 30, 30.45, 30,25%, 300.32... Y no soy capaz de provocar el fallo.
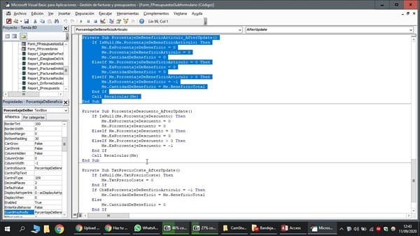
Sinceramente, ya no sé por dónde tirar. He llegado a pensar en el código que le tengo puesto al actualizar ese campo de beneficio. Os paso la configuración del campo, tanto en la tabla como en el formulario, y el código, por si pudiera venir por ahí:















