Gráfico en informe access aplicando filtro VBA
Ahora que ya lo tenía todo listo "el jefe" quiere poder ver los datos que se filtran por informe con datos (eso es lo que ya tengo hecho) y con gráfico.
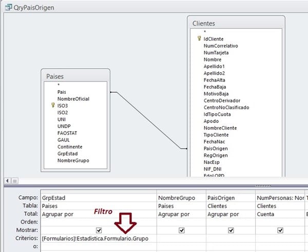
Yo he probado de crear una consulta tipo "vista gráfico dinámico" y crear un informe con origen del registro a esa consulta. En el código VBA le digo que si marca un botón ejecute el nuevo informe con el filtro, tal y como hago con los informes de datos.
El problema que tengo es que se me ejecuta y se abre la gráfica, pero sin aplicar el filtro.
¿Algún consejo?
Por cierto... Me ha costado el tema de crear la vista gráfico dinámico... Que no venga el problema por ahí...
Respuesta de Raúl Guerrero
1
1 respuesta más de otro experto
Respuesta de Jacinto Trillo Jareño
2








