Problema código para lanzar informe access
Buenas noches, me gustaría pedirle su ayuda para ver si me pueden ayudar.
Tengo un Formulario (FSeleccionFechIncorpora) con dos txtBox (txtDesde y txtHasta) y en el cmdSeleccionar el siguiente código:
Private Sub cmdSeleccionar_Click()
Dim resp As Integer
resp = MsgBox("¿Desea imprimir ahora?", vbQuestion + vbYesNo, "CONFIRMAR")
If resp = vbYes Then
DoCmd.OpenReport "InformeIncorpora"
Else
DoCmd.OpenReport "InformeIncorpora", acViewPreview
End If
DoCmd.Close acForm, Me.Name
DoCmd.OpenForm "FMenu"
End Sub
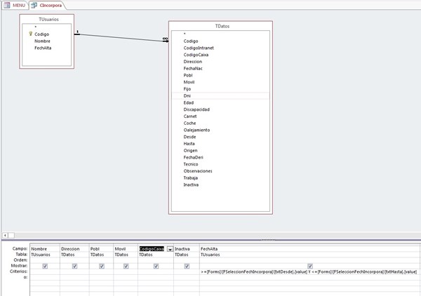
El informe esta basado en una consulta sobre 2 tablas y con varios criterio y entre ellos en el campo FechAlta en el criterio tengo puesto lo siguiente (ya que no se filtrarlo en el botón):
>=[Forms]![FSeleccionFechIncorpora]![txtDesde].[value] Y <=[Forms]![FSeleccionFechIncorpora]![txtHasta].[value]
Al ejecutar el botón me da error en cualquiera de las dos líneas de apertura del informe.
Gracias por adelantado.



