Excel VBA- TextBox1.SetFocus no funciona
En este código SetFocus (Línea 6) no funciona, genera un error, ¿por qué?. El SendKeys lo use como la opción para volver al TextBox1 y funciona, pero quiero escribir el código de manera correcta.
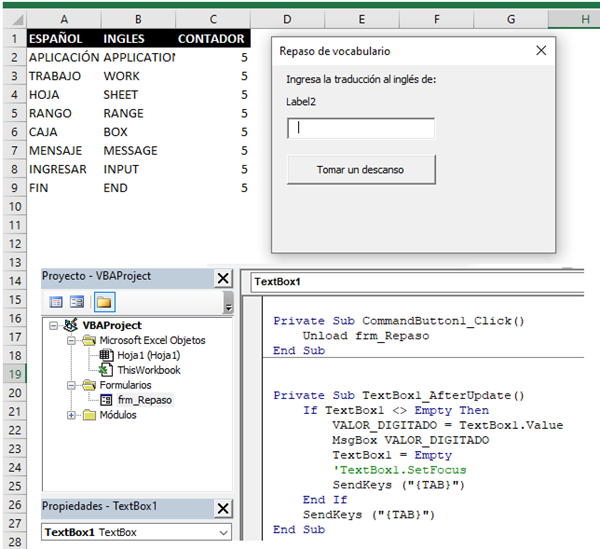
Private Sub TextBox1_AfterUpdate()
If TextBox1 <> Empty Then
VALOR_DIGITADO = TextBox1.Value
MsgBox VALOR_DIGITADO
TextBox1 = Empty
'TextBox1.SetFocus
SendKeys ("{TAB}")
End If
SendKeys ("{TAB}")
End Sub

1 Respuesta
Respuesta de Dante Amor
1