Quitar de macro la parte que crea un xlsx
De tu macro, quitar la parte que menciona el titulo solamente
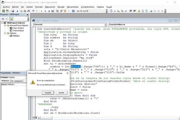
NO CABE toda la macro, en una respuesta dejo lo que falta de la macro
Sub GuardaSinMacros() 'guarda una copia .xlsx TOTALMENTE protegida, una copia PDF, elimina botones,
'desprotege y protege la origen
Dim ruta As String
Dim nombre As String
Dim wb As Object
Dim i As Long
Dim d As String
ruta = "D:\Datos Mecanicos\"
Application.ScreenUpdating = False
Application.DisplayAlerts = False
ActiveSheet.Unprotect "By Jot@"
With ThisWorkbook.Sheets(1)
Set h1 = ActiveSheet
nombre = Ini(Quitar(.Range("G4"))) & "_" & h1.Name & " " & Format(.Range("H3"), "20-0000") & _
" " & .Range("C11") & "_" & .Range("C13") & "_" & .Range("D13") & "_" & .Range("H13") & _
"_" & .Range("I13") & " " & .Range("J13").Value
'XXXXXXXX
'El cuadro dialogo abre en la carpeta de rut Guardar copia desde el cuadro dialogo
With Application.FileDialog(msoFileDialogFolderPicker) 'Abre el cuadro dialogo
.Title = "Selecciona destino"
.AllowMultiSelect = False
.InitialFileName = ruta
'Si cancela sale de la macro
If .Show <> -1 Then Exit Sub
ruta = .SelectedItems(1) & "\"
End With
'XXXXXXXX
.Copy
End With
Set wb = Workbooks(Workbooks.Count)
With wb
With .Sheets(1)
For i = .Shapes.Count To 1 Step -1
d = .Shapes(i).TopLeftCell.Address(False, False)
Select Case d
Case "J2": .Shapes(i).Delete
Case "J3": .Shapes(i).Delete
Case "L3": .Shapes(i).Delete
Case "L4": .Shapes(i).Delete
End Select
'wb.Sheets(1).DisplayHorizontalScrollBar = False
Next
'¿?¿?¿? DESDE AQUI
.SaveAs Filename:=ruta & nombre & ".xlsx", FileFormat:=xlOpenXMLWorkbook, _
CreateBackup:=False
'¿?¿?¿? HASTA AQUI
With .Range("B2:J60")
.ExportAsFixedFormat Type:=xlTypePDF, Filename:=ruta & nombre & ".pdf", _
Quality:=xlQualityStandard, IncludeDocProperties:=True, _
IgnorePrintAreas:=False, OpenAfterPublish:=False
.Copy
.PasteSpecial xlPasteValues
Application.CutCopyMode = False
Range("A2").Select 'DEseleccionar el rango en la copia
End With
With .Cells
.Locked = True
.FormulaHidden = False
End With
1 respuesta
Respuesta de Tor Cheer
1
