Como seria la condicion para el textbox

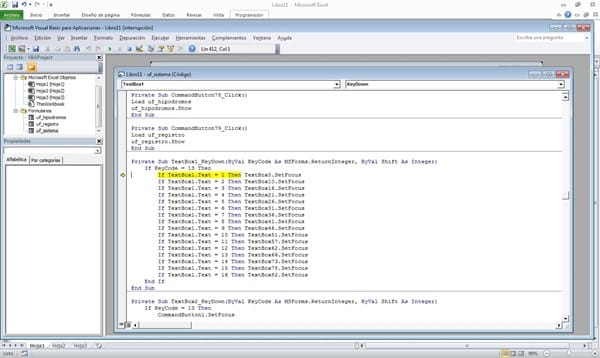
Hola expertos necesito de ayuda resulta que estoy ejecutando este código, y funciona bien perooo al estar el textbox1 vació (en blanco) y darle enter me lanza el famoso (error "13" en tiempo de ejecución no coinciden los tipos). ¿Alguien sabe porque?
2 respuestas
Respuesta de Cristian Marin
1
Respuesta de James Bond
1
