¿Como enlazar 3 Hojas de datos Access 2013 en un formulario?
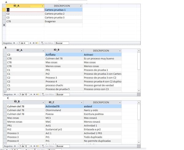
Tengo 3 tablas relacionadas entre si maestro-detalle en 3 niveles, A->B->C y quiero crear un formulario que contenga las 3 tablas en controles hoja de datos, pero relacionados entre si.
De forma que cuando seleccione una fila en A el control hoja de datos de B se filtre por el campo relacionado de A y B.
Y lo mismo para B y C.
Hasta ahora he creado un formulario hoja de datos A, y he incluido en el un subformulario hoja de datos con B y lo mismo en B con un subformulario hoja de datos C.
El problema es que salen en formato hoja de datos los formularios B y C pero el A sale en modo de un solo registro y no cuando le digo que salga en modo hoja de datos, solo sale el A.
También he probado a crear un formulario vacío y añadir 3 subformularios en hoja de datos con cada una de las tablas, pero no me permite relacionar los subformularios entre si.
¿Alguna ayuda de como hacer esto?

