Como bloquear Frame en UserForm y habilitar con Checkbox
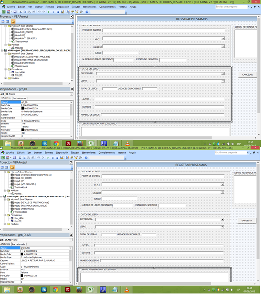
Desde ya gracias por la ayuda que me brindan con el desarrollo de esta aplicación, ahora mi objetivo es que al tener el listbox lst_ES que utilizo con textbox igual a PENDIENTE el Frame que contiene los Datos del Libro se bloquee para no poder introducir más registros. Y que al activar el Checkbox, se active nuevamente el Frame
1 respuesta
Respuesta de Elsa Matilde
1

