Diagrama de RED? Es posible?
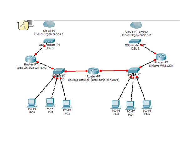
Es posible hacer este diagrama de RED. En el cual
tenemos dos organizaciones, en la cual en cada una contamos contamos con
modem DSL, router y switch. Necesito que cada organización utilice su internet y que salga por su respectivo modem. La cuestión esta en que necesito lograr que los equipos de la organización 1 se comuniquen con los equipos de la organización 2, ya que de la organización 1 necesito entrar a carpetas del servidor de la organización 2 y igualmente de la organización 2 necesito entrar a carpetas del servidor de la organización 1.
Adjunto envío un imagen del diagrama de RED.
Gracias.

2 respuestas
Respuesta de carlos780
1
Respuesta de Vicente Corrochano
1









>