Sergio Cardozo Parra

Sergio Cardozo Parra

La fè es un bien escaso. La necesitas para comprar tus deseos.
 Laos @sandrasandra desde - visto
Preguntar

Preguntas

Pregunta en y en 1 temas más

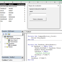
Excel VBA- TextBox1.SetFocus no funciona

En este código SetFocus (Línea 6) no funciona, genera un error, ¿Por qué?. El SendKeys lo use como la opción para volver al TextBox1 y funciona, pero quiero escribir el código de manera correcta. Private Sub TextBox1_AfterUpdate() If TextBox1 <>...
Pregunta en

Excel Macro que ejecuta consulta

En el siguiente código que es ejecutado desde Excel el Access abre, pero no se ejecuta la macro existente en el acces, ¿Orque? - Gracias. Sub EjecutarAccess() Dim OBJETO As Object Set OBJETO = CreateObject("Access.Application") OBJETO.Visible = True...
Sin respuestas
Pregunta en y en 2 temas más

Mediante VBA en Excel ejecutar consulta de Access

Se como abrir un Access desde Excel con VBA, lo que no he logrado es ejecutar una macro una vez abierto. (Nota: No quiero hacerlo con AUTOEXEC porque en ocasiones el Access es abierto manualmente y no quiero que se ejecute la consulta en ese caso).
Sin respuestas

1 preguntas no visibles

Suscríbete RSS