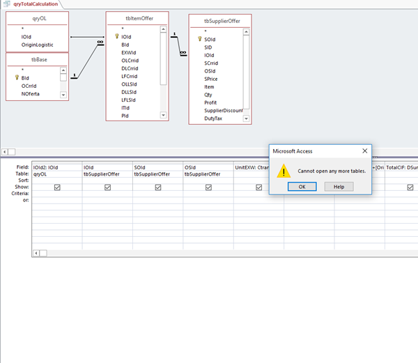
Error: Cannon open any more table, en consulta simple en Access
Se me genera este error al abrir una consultaal agregar este campo:
TotalCIF: DSum(" [PCIF] ";"qryTotalCalculation";"[IOId2]=" & [IOId2] & "")


Se me genera este error al abrir una consultaal agregar este campo:
TotalCIF: DSum(" [PCIF] ";"qryTotalCalculation";"[IOId2]=" & [IOId2] & "")

