Como quitar limitación de caracteres en una consulta.
Veréis.
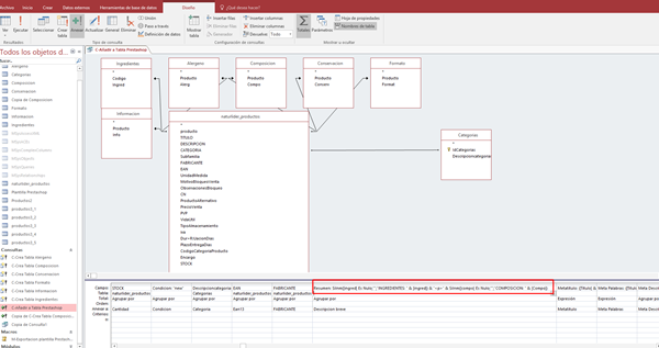
Tengo varias tablas que he de juntar en una consulta de anexado, ya están relacionadas entre si, y los datos seleccionados.
Dos de los campos son personalizados en el que uno varios campos con saltos de línea para que el texto resultado sea un párrafo estructurado.
Los campos de donde obtengo los resultados con TEXTO LARGO, todos.
Y el campo de destino también es TEXTO LARGO.
La cuestión es que no se por que carajos, cuando ejecuto la consulta, me corta el resultado de ese campo.
No se si me explico.
Si por ejemplo tiene 150 caracteres, me deja menos.
Y no el 100% del texto que debería de salir.
Creo que mejor un ejemplo.


De la primera imagen sale bien el resultado por que tiene pocos caracteres.
El problema esta en la segunda imagen
RESUMEN
Que tiene muchos caracteres.
Veréis donde se corta.

Como puedo solucionar esto.
Por que entiendo que no debería de ser normal.