Consulta histórico altas y bajas alumnos
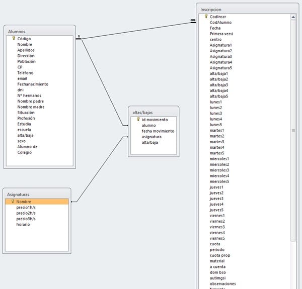
Tenemos una base de datos con estas tablas:

Como se puede ver hasta ahora la tabla inscripción era la que contenía toda la información.
Ahora necesitamos poder crear un histórico de altas/bajas de alumnos para poder consultar los alumnos que están activos en un mes determinado por ejemplo. Hemos creado la tabla altas/bajas para ir registrando cuando un alumno se apunta a inglés por ejemplo o si mas adelante se apunta/borra de otra asignatura.
La duda que tenemos es como poder hacer ese tipo de consultas de los alumnos que están o estaban cursando alguna asignatura ya sea actualmente o en un rango de fechas determinado. O saber los alumnos que no están cursando ninguna asignatura y por tanto están de baja,
Otra duda es si hubiera alguna forma de traspasar la información de una nueva inscripción a la tabla de altas/bajas para no tener que ir generando ese histórico manualmente (al menos las altas).
A ver si alguien puede orientarnos como.