Como solucionar sql del recordset access
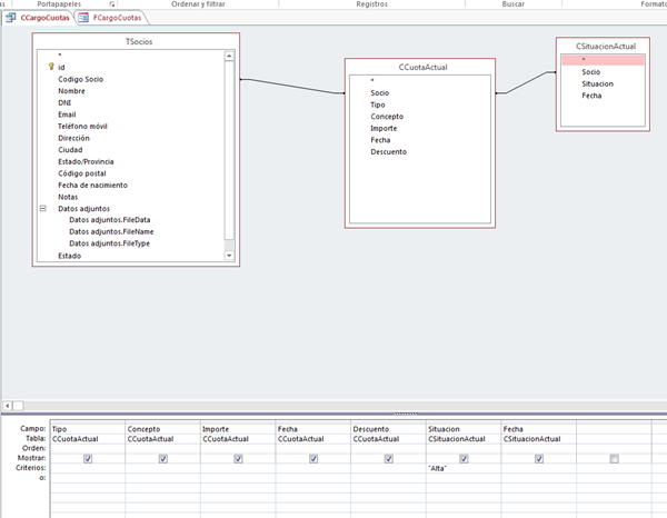
Buenas tengo un formulario basado en una consulta la cual a su vez esta basada en una tabla y dos consultas relacionadas tengo en un campo de llamado Situación con un criterio que es "Alta".

Y el formulario lo uso para cargas las cuotas de los socios que estén de alta eligiendo en un cbo llamado cboPeriodo, el código es el siguiente (el cual me ayudaron a construir):
Private Sub cmdAceptar_Click()
Dim miPeriodo As String
Dim rstOrigen As DAO.Recordset
Dim rstDestino As DAO.Recordset
miPeriodo = Nz(Me.cboPeriodo, "")
Set rstOrigen = CurrentDb.OpenRecordset("SELECT * FROM CCargoCuotaMensual WHERE Tipo='" & miPeriodo & "'")
Set rstDestino = CurrentDb.OpenRecordset("TPagoCuota")
Do Until rstOrigen.EOF
rstDestino.AddNew
rstDestino("Socio") = rstOrigen("[Codigo Socio]")
rstDestino("Nombre") = rstOrigen("Nombre")
rstDestino("Tipo") = rstOrigen("Tipo")
rstDestino("Concepto") = rstOrigen("Concepto")
rstDestino("Descuento") = rstOrigen("Descuento")
rstDestino("Importe") = rstOrigen("Importe")
rstDestino("Mensualidad") = Me.Mensualidad
rstDestino.Update
rstOrigen.MoveNext
Loop
rstDestino.Close
rstOrigen.Close
Set rstOrigen = Nothing
Set rstDestino = Nothing
MsgBox "Cuotas Cargadas Correctamente", vbInformation, "Aviso"
DoCmd.Close acForm, Me.Name
Pues bien la consulta me da los valores bien solo los de alta pero cuando cargo las cuotas me las carga todas no me distingue entre los que están de alta y baja.
Si alguien me puede ayudar se lo agradecería.
Yn saludo